Unity Game Engine - The package has been tested most recently in 2017.1 but has also previously been run in 2018. Downloads are available on the Unity website
First up - make a copy of your current project if this isn't going in a blank project, it can't hurt and means that if something somehow goes wrong you can just start over.
- Download the most recent release of the weather system
- Either create a new unity project or open yours. In your unity project, click
Assets > Import Package > Custom Package...then open the release you just downloaded - That's it, you're done!
The Examples folder is a good place to start. Especially for understanding the structure of the ScriptableObjects used by the weather system.
Documentation can be found here, enjoy!
The system provides all the logic for procedural and manual weather sequences. All you have to provide are the visual elements, whatever they may be, to be controlled by some derived IntensityDrivenBehaviour. Several example custom control components are provided for shaders and particle effects. The shader components are unlikely to work with an alternative shader (although the example component should go a good ways to providing how you could go about creating your own), however the particle effect controller is likely to be reusable in alternate circumstances.
Weather events, properties and the lookup table for temperature/humidity->weather type are all ScriptableObjects. Therefore, to create a new weather event, just add the new weather type from the "WeatherSystem->Weather Types" menu item and then create a new WeatherEvent by right-clicking in a project folder and clicking "Create->WeatherSystem->WeatherEvent". Other weather system items are also available under this menu - Weather sets, Weather lookup tables, and various weather properties.
The system can operate in two modes. Procedural and Manual. This is selected from the WeatherManager component.
In manual mode, a sequence of pre selected weather events is cycled through. This mode is good for scenes in which the weather needs to be manually curated. If, on the other hand you want to have dynamic, generated weather Procedural mode is for you. Leave the Seed calue at zero on WeatherManager to have a random see or enter a value for a repeatable generation. Seeds are debugged to console on each generation, in case you come across a particuarly interesting generation - this is also useful for testing.
In procedural mode, the weather is determined by a lookup table ProceduralWeatherLookup. A humidity and temperature value are generated and then converted to an enum. These enums are then used to lookup the corresponding WeatherType that should be active. If this weather type does not match the currently active WeatherEvent then a transition is started into the new WeatherEvent contained in the WeatherManager's WeatherSet. Lookup tables are scriptable object and so can be easily swapped out for an easy change to the weather. For example, a summer and winter lookup table could be used for creating a simple season system.
The system is built around a tree-like structure in which an IntensityData object is propagated from the WeatherManager to weather-property-specific (eg. precipitation) components derived frin IntensityDrivenBehaviour. The scriptable object structure is very similar/identical to the flow of data to IntensityDrivenBehaviours in the scene, which implement the control of the visuals for the weather. These are connected to their parent WeatherProperty at runtime.
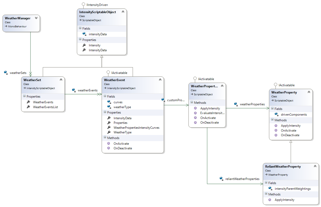
Or, if you're a UML diagram kind of person then:
As you can see, the WeatherManager MonoBehaviour needs a WeatherSet.
WeatherSets are just a collection of WeatherEvent objects which in turn hold a WeatherProperties object; a collection of WeatherPropertys. And then finally there's ReliantWeatherPropertys which inherits from WeatherProperty in order to allow for weather properties which rely on a number of WeatherPropertys to calculate intensity values. For an example see the "Visibility" property in the examples provided.
Documentation
IntensityData is an object that is passed down the hierarchy and is modified at various levels by AnimationCurves. It includes the intensity of the current weather (0->1), the current Temperature (as an enum) and the current Humidity (as an enum) among other information. Further data can be queried from the WeatherManager.
Documentation
IntensityDrivenBehaviours are the method by which to control your weather effects - simply create a new script and rather than inheriting from MonoBehaviour, inherit from IntensityDrivenBehaviour. All you then need to do is override UpdateWithIntensity, FadeOut, OnActivate and OnDeactivate to implement your desired behaviour.
IntensityDrivenBehaviours can be driven by a single WeatherProperty. If you find yourself needing two or more WeatherPropertys to drive your behaviour you probably need a new ReliantWeatherProperty which relies on those WeatherPropertys.
Documentation
If your behaviour should only run when a certain condition is met then rather than inheriting from IntensityDrivenBehaviour inherit from ConditionalIntensityDrivenComponent and override the ShouldUpdate method. ShouldUpdate should return true when... you guessed it, the behaviour should update. In order for your update code to only be run when the condition is met, update code should go in ConditionalUpdateWithIntensity rather than UpdateWithIntensity. All other functionality should be as with IntensityDrivenBehaviour.
If the condition is that a the active WeatherEvent is of a certain WeatherType then the work's been done for you! Check out the WeatherTypeSpecificIntensityDrivenBehaviour in the documentation.
Documentation
If you have a behaviour that you wish to have a (deterministic) chance to happen occassionally (think thunder) then you want to include a IntensityDrivenInstanceEvent in your scene and implement a script that derives from InstanceEvent or implements the IInstanceEvent behaviour. Once your implementation is complete, add your script as the "Instance Event" property on the IntensityDrivenInstanceEvent.
IntensityDrivenInstanceEvent derives from WeatherTypeSpecificIntensityDrivenBehaviour meaning you can limit your instance events to certain weather types.



