-
Notifications
You must be signed in to change notification settings - Fork 4
Open
Description
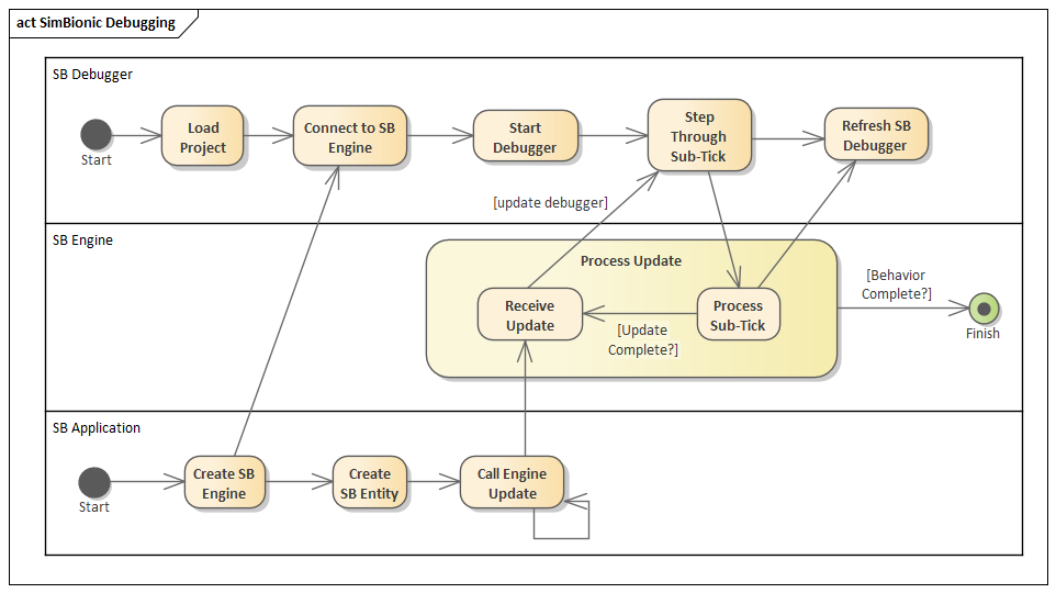
In most of the user guide, a tick is the same as a call to update(). However, in the debugger on can advance multiple times during a single call to update and this is also called a tick.
Update the manual to use the term sub-tick to differentiate this.
Also include UML diagrams to clarify what is going on.
Notes on these diagrams:
a) Where it says [Behavior Complete?] is incorrect. Re-label that [Update Complete]. E.g., if yo have a one-tick behavior and it calls another one-tick behavior then the call to update is complete after both of those behaviors are complete.
b) Where it says Step Through Sub-Tick, indicate breakpoints have a role in the Step Through Sub-Tick box.
Metadata
Metadata
Assignees
Labels
No labels

